品牌可以选择邀请用户加入 Locad 帐户。如果您有多名团队成员需要访问 Locad 系统,这将非常有用。
如需查看或添加用户,只需点击页面右上角的 “账户设置”。随后,您将看到以下三个核心板块:

- 用户管理 - 在这里您可以查看所有已获得授权访问 Locad 系统的现有用户。您可以在此处查看、编辑或删除用户。
- 邀请用户 - 您可以在此处添加新用户的电子邮箱地址,从而向其发起访问邀请。
- 待处理邀请- 在这里您可以查看所有已受邀但尚未接受邀请的用户。请注意,邀请有效期为自发出之日起 30 天。您也可以在此页面中重新发送或取消邀请。

如何邀请新用户
- 要添加和邀请新用户,只需在“邀请用户”下输入电子邮件地址,然后在下拉选项中选择他们的角色即可:
- 该
Brand Admin角色 在 OMS 中拥有最高级别的访问权限,可以查看计费模块、 编辑缓冲库存、编辑通知设置,并且可以在用户管理部分邀请、编辑和删除用户。 - 该
Brand Analyst角色只能在用户管理部分看到用户。 - 品牌财务角色可以查看交易数据和报告,包括账单。
- 该

- 完成后,您将看到待处理的邀请信息,受邀者将收到一封确认接受邀请的电子邮件,如下所示:

- 用户必须点击链接以示接受。他们将被重定向到注册页面。
- 他们可以选择“继续使用 Google”,或者使用电子邮件和密码注册。

- 系统会向他们的邮箱发送一封包含6位验证码的电子邮件。他们需要在下一个页面输入此验证码。

- 点击“确认账户”,就可以成功登录了。
授予用户访问多个 LOCAD 账号/OMS 的权限
单个用户可以访问多个 LOCAD 账号或 OMS 帐户。请按照以下步骤授予访问权限:
- 通过 OMS 账号邀请用户。(与之前相同)
- 用户接受发送到其邮箱的邀请链接。
- 一旦被接受,用户即可访问 OMS 帐户。
检查和切换:
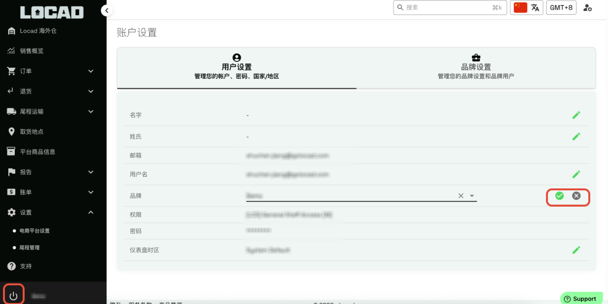
- 点击左下方的按钮→→用户设置。
- 点击“品牌”旁边的铅笔图标,打开包含所有可访问的下拉菜单。

3. 选择所需的品牌,然后点击勾选图标进行切换。
4. 您现在将登录到所选品牌的账号。
如果需要任何帮助吗,请点击此处与团队联系 。