用户设置
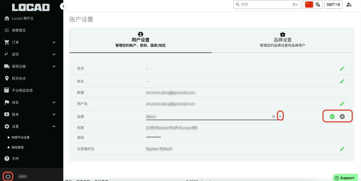
若要查看或更新您的账户信息,请前往右上角的 “账户设置”。在 “用户设置” 板块下,点击 绿色钢笔图标 即可编辑您的详细资料,包括姓名、电子邮箱、用户名、仪表板时区以及密码。

如果您拥有访问多个品牌的账户,只需点击 “品牌”下方的钢笔图标,即可打开下拉菜单,在不同品牌的账户之间轻松切换。

修改于: 星期一, 26 一月, 2026 在 5:23 PM
用户设置
若要查看或更新您的账户信息,请前往右上角的 “账户设置”。在 “用户设置” 板块下,点击 绿色钢笔图标 即可编辑您的详细资料,包括姓名、电子邮箱、用户名、仪表板时区以及密码。

如果您拥有访问多个品牌的账户,只需点击 “品牌”下方的钢笔图标,即可打开下拉菜单,在不同品牌的账户之间轻松切换。

此回答是否有所帮助? 是 否
Send feedback